Portfolio

When crime, climate, & socio-economic data come together (MySQL, Python, dbForge)

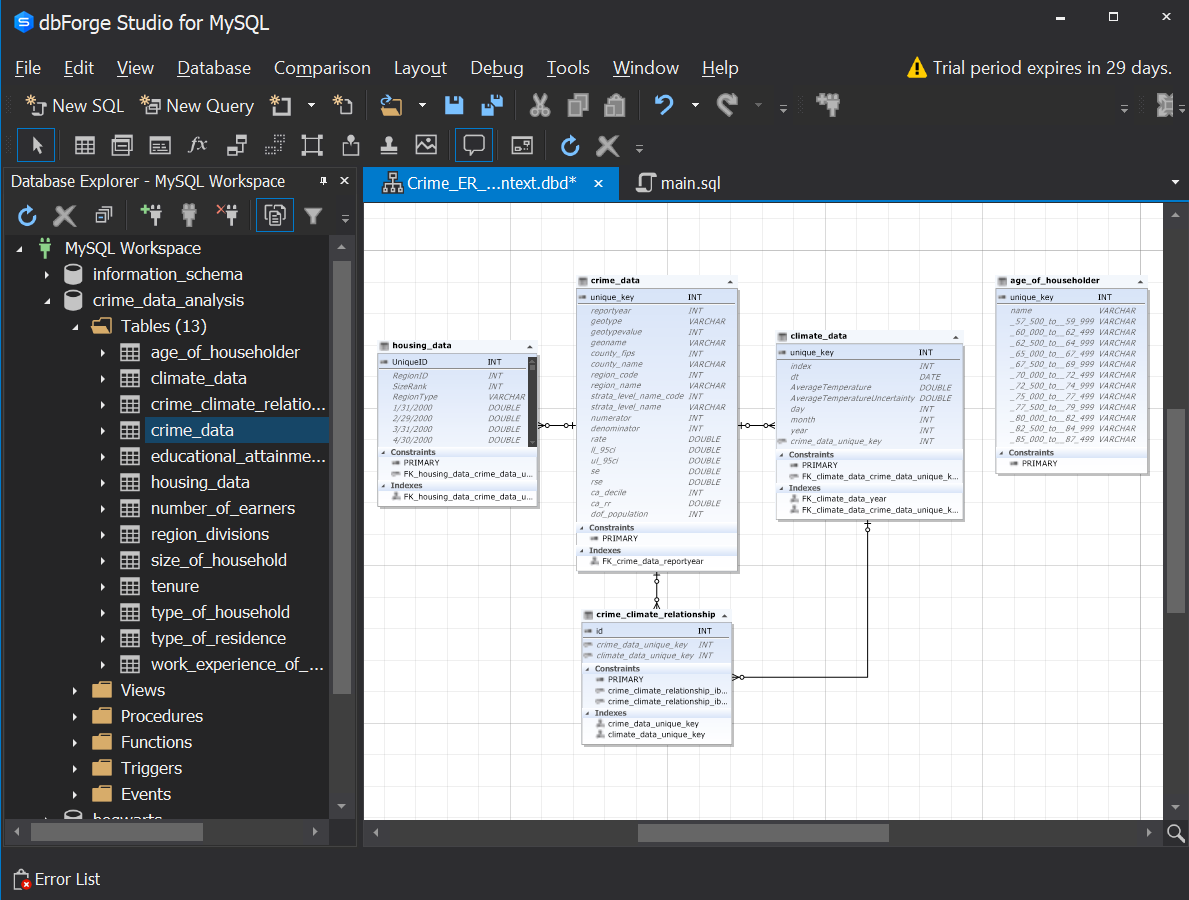
Mission: learn how to...

  • Build a storage-efficient data warehouse
  • Construct four data pipelines using pandas library in Python
  • Perform data cleaning for 46K+ records using dynamic SQL query logic

  • Using Predictive Analytics with Trending YouTube Videos (SQL, Python)

    Mission: maximize the success of sudo-YouTube channel using a dataset with over 400K trending YouTube videos spanning from 2020 to 2023.


    What Factors Influence Author's Success on Amazon? From 2009 to 2021, here are the Top 100 authors & books by year (Tableau)

    Mission: develop a multi-page dashboard utilizing parameters, drop-down menus, and functions to create Treemaps, Box & Whisker Plots, and Packed Bubbles. Key insight: the average author making it onto Amazon's Top 100 list achieves a rating of about 4.7, with the most popular author being Delia Owens (1.7M overall reviews).


    Emory VMIS Schedule Optimization (Excel, VBA)

    Mission: responsible for all things code-related for Decision Analytics Final Project. Here are some things I coded:

  • Ability to send optimized schedule to list of user-defined email addresses
  • Constraints, decision variables, and objective value to feed algorithm
  • Button to activate OpenSolver to run integer programming algorithm